Nytt konsept for investeringsstyring i Forsvaret
Reglement | Dato: 08.09.2004 | Forsvarsdepartementet
(09.09.04) Som ledd i Forsvarets omstilling har Forsvarsdepartementet fra 15. juli 2004 iverksatt et nytt konsept for planlegging og gjennomføring av investeringsvirksomheten i forsvarssektoren. Konseptet skal bidra til en mer helhetlig og langsiktig styring og kontroll med denne virksomheten.
Nytt konsept for investeringsstyring i Forsvaret
(09.09.04) Som ledd i Forsvarets omstilling har Forsvarsdepartementet fra 15. juli 2004 iverksatt et nytt konsept for planlegging og gjennomføring av investeringsvirksomheten i forsvarssektoren. Konseptet skal bidra til en mer helhetlig og langsiktig styring og kontroll med denne virksomheten.
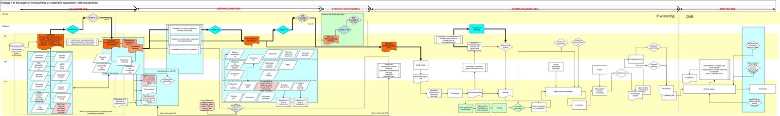
Det nye konseptet innebærer at det er den øverste politisk-militære ledelsen i forsvarssektoren som skal styre hvilke innsatsområder og kapasiteter man skal prioritere, og først når dette er gjort vil nærmere utredninger kunne igangsettes. Konseptet innebærer også krav om at alle beslutninger om større anskaffelser skal være basert på et totalkostnadsbilde, hvor også driftskostnader i et levetidsperspektiv inngår. I tillegg skal alle alternative måter å fremskaffe materiell eller bygg/anlegg på, være analysert før det treffes beslutning om hvordan man bør gå frem.
Ekspedisjonssjef Fridthjof Søgaard i Forsvarsdepartementet er godt fornøyd med at det nye konseptet er iverksatt, og uttaler: ”Dette er en milepæl for styringen av Forsvarets investeringer og dermed for den strategiske styringen av forsvarssektoren. Investeringsvirksomheten koster årlig nærmere 10 milliarder kroner, og det er derfor helt nødvendig å være sikker på at pengene brukes på de aller mest prioriterte anskaffelsene og på at pengene brukes effektivt.”
”Tradisjonelt har investeringsvirksomheten i noen grad levd sitt eget liv”, fremholder Søgaard. ”Nå skal den helt og fullt integreres i den langsiktige og helhetlige forsvarsplanleggingen som skjer på strategisk nivå, altså i det integrerte forsvarsdepartement. Dette vil bidra til styrket politisk kontroll i de tidlige og premissgivende fasene av en anskaffelse, og det vil gi betydelig forbedret mulighet til helhetlig tverrprioritering av investerings- og driftsbudsjettene.”
Det nye konseptet benytter gjennomgående begrepet fremskaffelse istedenfor anskaffelse/investering. Dette er gjort med hensikt, for å fokusere på at forsvarssektoren ikke lenger må kjøpe og eie alt materiell og alle bygg og anlegg selv, men i stedet systematisk skal vurdere alternativer til tradisjonelle innkjøp før man tar beslutning om valg av løsning. Det nye konseptet omfatter dermed langt mer enn det som tradisjonelt har vært kalt investeringer, derfor uttrykket ”fremskaffelser av materielle kapasiteter”. Før man treffer beslutning om en konkret fremskaffelse, skal alle mulige alternativer til tradisjonelt innkjøp vurderes: flernasjonale løsninger, leie-/lease-ordninger, bruktkjøp, OPP-løsninger eller en kombinasjon av disse. Det sentrale er at den løsning som er mest kostnadseffektiv i et levetidsperspektiv, må velges.
I det nye konseptet er det lagt spesiell vekt på å innpasse investeringsvirksomheten i den ordinære planleggings- og styringsmodellen. Avdelinger og fagmiljøer i Forsvarsdepartementet, Forsvarsstaben, Forsvarets logistikkorganisasjon, Forsvarsbygg og Forsvarets forskningsinstitutt har bidratt betydelig med kompetanse og ressurser i utredningsarbeidet. ”For å få til en vellykket iverksetting av konseptet, er det avgjørende med løpende og like konstruktiv medvirkning fra de samme fagmiljøer”, understreker Søgaard.
Klikk på lenken for å komme til konseptet.
Konsept for
investeringsstyring
Vedlegg
1
Vedlegg 2